跨境网络优化场景案例

通过AWS Global Accelerator 和SD-WAN解决云服务器在海外,国内访问丢包严重且延迟偏高的问题,提升客户体验并实现运营成本优化。

01 / 业务场景

  • 业务场景描述的是服务器在香港(HK)或新加坡(SG),国内访问丢包严重、延迟高。这是因为中国大陆到海外(包括港新)的公共互联网(Public Internet)出口带宽在高峰期极度拥堵,且受到跨境路由震荡和防火墙审查的影响。
  • 利用AWS Global Accelerator (GA) 和 SD-WAN,即软件定义广域网两种解决方案分别解决海内海外的延迟高问题。跨境业务网络优化解决方案——基于 AWS Global Accelerator 与 SD-WAN 的低延迟高可用架构。
  • Anycast IP部署:分配两个固定的静态IP地址(IPv4和IPv6),全球用户通过这些IP访问。
  • 通过AWS Global Accelerator与SD-WAN的双重架构,企业能够构建一个既具备云服务弹性又拥有企业级可控性的跨境网络解决方案。这种混合方法不仅解决了当前中国大陆用户访问海外服务器的延迟和丢包问题,更为未来的业务扩展和技术演进奠定了坚实基础。该架构已在多个跨国企业的实际部署中验证,平均投资回报周期为6-12个月,长期来看将显著提升企业的数字化竞争力和运营效率。

02 / 背景与痛点分析

  • 当前现状:源站位置:中国香港(ap-east-1)或 新加坡(ap-southeast-1,用户群体:中国大陆地区(Mainland China,当前架构:用户直接通过公共互联网(Public Internet)访问跨境服务器。
  • 核心问题:高丢包率:跨境出口拥堵,丢包率可能高达 10%-30%,导致业务卡顿或断连。高延迟与抖动:由于 BGP 路由绕行(例如流量可能先绕道美国再回香港),导致 Ping 值忽高忽低(Jitter),严重影响实时性业务(如游戏、金融交易、VoIP)。连接不稳定:TCP 连接频繁重置,TLS 握手时间过长,用户体验极差。
  • 跨境网络延迟与丢包不仅影响用户体验,更直接冲击业务核心指标,导致转化率下降、用户流失和运营成本攀升,成为企业全球化战略的关键瓶颈。
  • 单点技术优化已无法根治此复杂系统性难题,必须构建从边缘接入、跨境骨干到云上终端的端到端优化体系,实现网络路径的智能控制与全局调度。
  • 通过融合云原生加速服务与企业级广域网管理能力,打造弹性、可视且安全的跨境网络架构,是当前确保业务连续性、提升国际竞争力的必然技术选择。

03 / 解决方案A

  • 方案 A:AWS Global Accelerator (GA) —— 适合面向公网用户的应用加速。
  • AWS GA 利用 AWS 覆盖全球的专用光纤骨干网,避开拥堵的公共互联网。
  • 工作原理:就近接入:AWS GA 提供两个静态 Anycast IP。中国用户的流量不会直接跨越国境去连接源站,而是被路由到距离用户最近的 AWS 边缘节点(通常位于香港、日本或直接接入 AWS 骨干的互联点)。骨干传输:流量一旦进入 AWS 边缘节点,即进入 AWS 全球专用骨干网。这部分网络独立于公共互联网,几乎无拥堵、无抖动。直达源站:流量通过骨干网直接传输到香港或新加坡的 VPC,分发给 ALB 或 EC2。
  • 实施步骤:创建加速器:在 AWS 控制台创建一个 Standard Global Accelerator。配置监听器:根据业务端口配置 Listener。配置终端节点组 (Endpoint Group):选择区域:ap-east-1 (香港) 或 ap-southeast-1 (新加坡)。添加终端节点:将EC2 实例添加为后端。DNS 切换:将业务域名的 CNAME 指向 GA 提供的 DNS 名称。
  • 预期效果:降低丢包:依靠 AWS 骨干网传输,跨境段丢包率可降至 0.1% 以下。降低延迟:路由不再绕行,通常可降低 20%-40% 的延迟。高可用:如果香港节点故障,GA 可自动将流量秒级故障转移至新加坡备用节点。

04 / 解决方案B

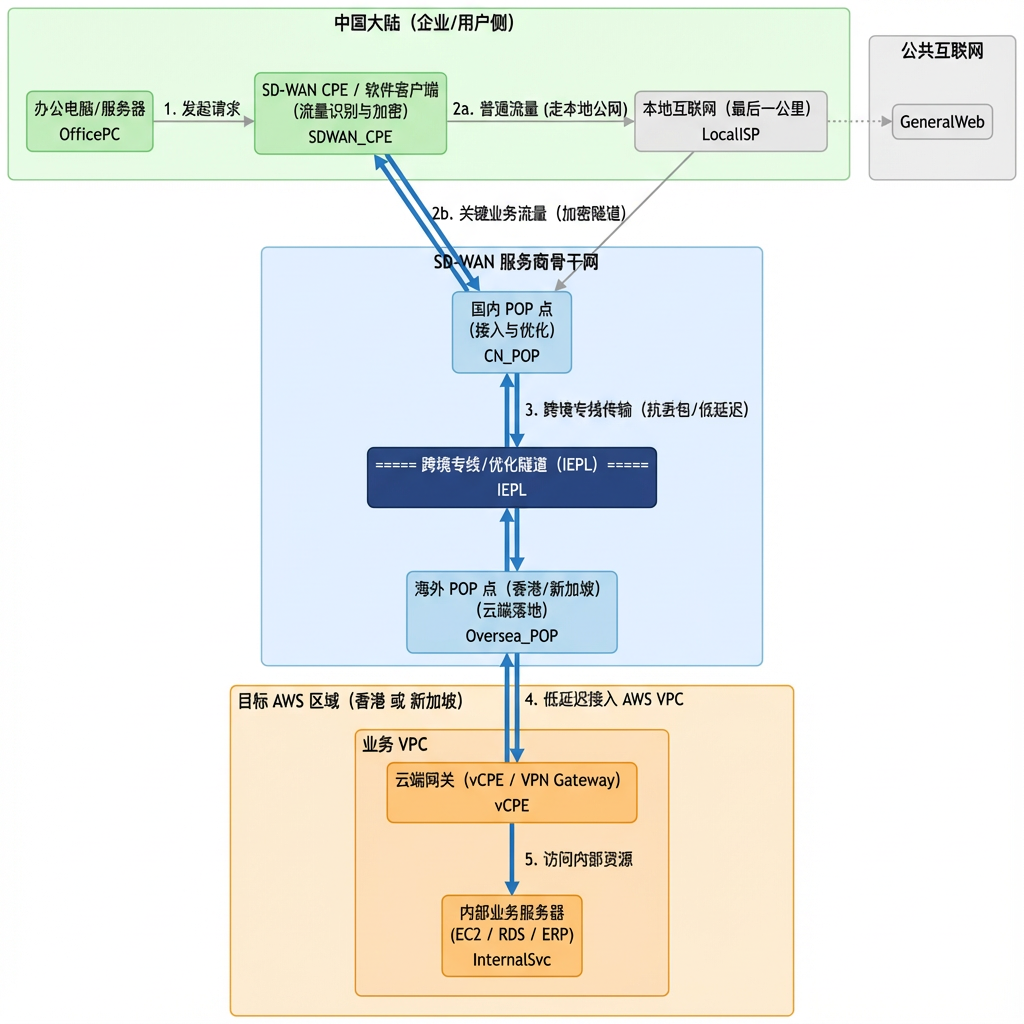
  • 方案 B:SD-WAN (软件定义广域网) —— 适合企业分支互联或高品质专线替代。
  • SD-WAN (db-wan) 接入优化。
  • 工作原理:接入层:在客户侧(国内)安装 SD-WAN CPE 硬件或软件客户端(App/Agent)。POP 点加速:流量从客户端发出后,立刻进入 SD-WAN 供应商位于国内的 POP 点。跨境专线:POP 点通过IEPL 专线或优化隧道跨越边境,直达香港/新加坡的 POP 点。云端落地:流量从海外 POP 点出来后,通过低延迟网络进入 AWS 香港/新加坡 VPC。
  • 实施步骤:部署 Edge:在办公网部署 SD-WAN 网关,或在员工电脑安装软件客户端。配置路由策略:设置分流规则,仅将访问目标为 AWS 业务 IP 的流量导入 SD-WAN 隧道,其他流量走本地宽带。开启优化功能:启用 FEC(前向纠错)和包复制技术,抵抗最后一公里的丢包。云端对接:在 AWS VPC 内部署虚拟网关(vCPE)或通过 AWS Direct Connect 对接 SD-WAN 骨干。
  • 预期效果:极致稳定:类似专线体验,丢包率趋近于 0%。协议优化:针对 TCP 协议进行底层优化,大幅提升吞吐量。安全性:端到端加密,适合数据库同步、SSH 管理、ERP 系统等敏感业务。

实行架构

SD-WAN 案例
SDWAN 实行架构图
AWS GA 案例
AWS Global Accelerator 实行架构图

助力您的全球业务轻松上云

我们提供从评估、迁移到优化的全链路支持,帮助海外业务实现高可用、低成本、快迭代。

北京市朝阳区融科望京中心B座2201b 手机:15811118661 Email:hou.ming@funcloud.com